ZK rollups
In this documentation, we introduce Supersonic, the first Bitcoin ZK Rollup based on the BVM ZK-Rollup module.
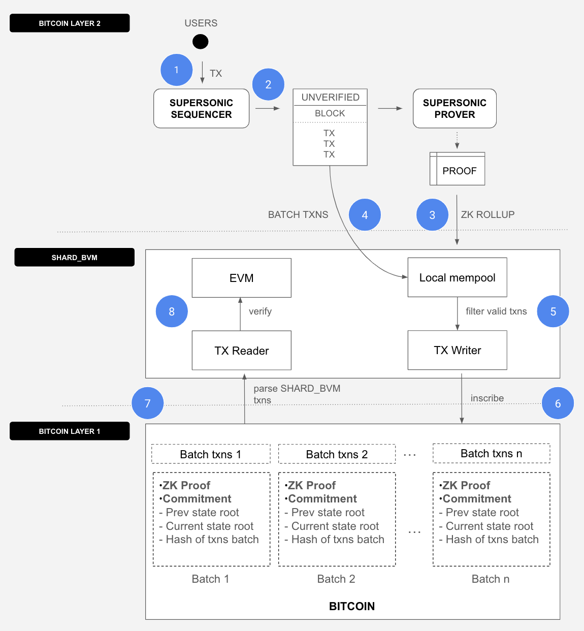
Let's examine the rollup flow step by step.
Supersonic - ZK rollup with 100% Bitcoin DA

The ZK-rollup from Supersonic to Bitcoin are processed as follows:
- Users create transactions and send them to the Supersonic Sequencer. 
- The Supersonic Sequencer processes the block of transactions and forwards it to the Supersonic Prover. 
- The Supersonic Prover generates a cryptographic proof of the block’s execution and a commitment, then submits these to the SHARD_BVM metaprotocol via a transaction. 
- The Supersonic Sequencer also submits the block’s transactions to Bitcoin by sending another transaction to the SHARD_BVM metaprotocol. Bitcoin now serves as a Data Availability layer for Supersonic, storing its state commitments, zk proofs, and batches of transactions. 
- SHARD_BVM's local mempool pre-executes these transactions to filter out invalid ones. 
- SHARD_BVM's TX writer inscribes the valid transactions on Bitcoin. 
- SHARD_BVM's TX reader pulls newly created Bitcoin blocks, parses related SHARD_BVM transactions, and passes them to the EVM for execution. 
- SHARD_BVM's EVM executes all transactions passed from the TX reader. In the specific ZK Rollup flow, there is a verifier contract deployed on the EVM that verifies the state transitions claimed by the Supersonic Sequencer. 
Hybridsonic - ZK rollup with Hybrid DA

The ZK-rollup from Hybridsonic to Bitcoin are processed as follows:
- Users create transactions and send them to the Hybridsonic Sequencer. 
- The Hybridsonic Sequencer processes the block of transactions and forwards it to the Hybridsonic Prover. 
- The Hybridsonic Prover generates a cryptographic proof of the block’s execution and a commitment, then submits these to the SHARD_BVM metaprotocol via a transaction. 
- The Hybridsonic Sequencer also submits the block’s transactions to alternative DA by sending another transaction to one of supported DA layers. 
- SHARD_BVM's local mempool pre-executes these transactions to filter out invalid ones. 
- SHARD_BVM's TX writer inscribes the valid transactions on Bitcoin. 
- SHARD_BVM's TX reader pulls newly created Bitcoin blocks, parses related SHARD_BVM transactions, and passes them to the EVM for execution. 
- SHARD_BVM's EVM executes all transactions passed from the TX reader. In the specific ZK Rollup flow, there is a verifier contract deployed on the EVM that verifies the state transitions claimed by the Hybridsonic Sequencer. 
Some key benefits of the Bitcoin ZK Rollup vs Bitcoin Optimistic Rollup
Faster transaction time. 1-second block time vs. 2-second block time.
Faster bridging time. 30-second bridge-in time and 4-hour bridge-out time vs. 7-day bridge-out time.
Future-proof design
This is a preparatory step to ensure that when BitVM2 and the SNARK verifier in Bitcoin Script by Bitcoin community builders are ready, the BVM platform can readily adapt these technologies to further enhance its security and decentralization.
Last updated
